钉钉机器人监听内部群消息配置文档
回答
收藏

钉钉机器人监听内部群消息配置文档

燃烧
2023-08-14 16:43·浏览量:503
燃烧
影刀见习开发者
发布于 2023-08-14 16:43503浏览

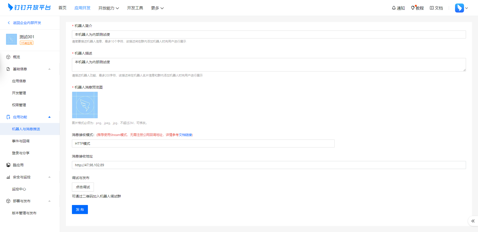
在配置机器人的时候,消息推送这里的消息接收地址,看教程是公网IP+端口8111,公网这边也在安全组管理规则里面手动加了8111端口。这个页面点发布,就是不能创建成功,去掉8111是可以创建成功的。请教一下大佬们

收藏
全部回答1
最新
发布回答
回答