无法使用紫鸟浏览器中的影刀插件
回答
收藏

无法使用紫鸟浏览器中的影刀插件

v
venice思
2024-01-23 10:17·浏览量:1092
v
venice思
发布于 2024-01-23 10:171092浏览

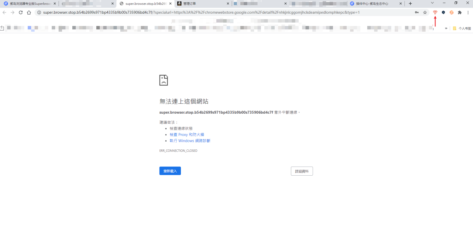
在紫鸟浏览器中安装了影刀的插件,已分配了账号权限给店铺,但是在点击打开插件时如截图所示

尝试过的方案

已联系过紫鸟的工程师,经过远程等一系列处理。紫鸟工程师给的结论是,这是插件服务商的问题,需要找服务商,说不知道为什么你们跳到了一个他们不允许访问的页面

收藏
全部回答1
最新
发布回答
回答